阅读: 28 发表于 2025-11-26 23:25
【再次进入】
微信首界面下拉,欧博可在“最近使用”中看到“黑龙江移动微法院”小程序,点击进入即可。
一、首页
打开微法院小程序,首页如图1.1所示:

对于未认证用户,点击认证按钮、或点击我要立案等功能时,进入实名认证页面。
二、中国移动微法院跳转
点击首页右上角的中国地图小图标,进入中国移动微法院跳转页面,如图2.1所示,在此页面可进入中国移动微法院小程序。

三、我要立案
1.审判立案

如图3.1.1所示,您可在主页点击我要立案,选择审判立案页签,页面跳转至网上立案,案件列表页面。

如图3.1.2在该列表下,您可查看所有已申请的网上立案的案件基本详情,点击下方“申请立案”按钮,申请新的网上立案,页面跳转至选择法院。

如图3.1.3您需选择申请案件所受理的法院,若不知受理法院可通过点击下方管辖推荐,获取受理法院,选择法院后进入立案须知页面。

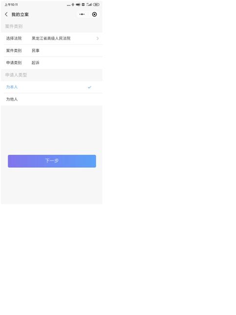
如图3.1.4,您需选择案件类别,目前系统支持民事、行政一审案件。并选择是否为本人申请。若选择为本人则默认您为原告,若选择为他人则默认您为原告代理人身份。点击下一步进入填写案件基本详情页面。

如图3.1.5,查看立案须知无误后,点击下一步进入案件类别选。

如图3.1.6,在该页面您需要优先上传诉状,上传诉状后填写原告,被告,代理人信息。系统默认带入您的登录信息为原告或原告代理人信息,并分别补充其他参与人信息。点击原告跳转至补充原告页面。

如图3.1.7,欧博娱乐填写原告基本信息并上传证件信息,填写完成后点击保存。若该案件有多个原告,可点击保存并继续添加,添加其他原告信息。添加原告后,点击被告添加被告信息。

如图3.1.8,填写被告基本信息后,点击保存。若有多个被告信息,可通过点击保存并继续添加,添加其他被告人。填写被告后,若案件存在代理人,点击代理人添加代理人信息。

如图3.1.9,填写代理人基本信息,并选择被代理人及上传证件信息及委托书后,点击保存。若存在多个代理人可通过点击保存并添加其他代理人,填写代理人后上传案件相关证据。点击证据进入添加证据页面.

如图3.1.10,您可添加案件相关证据,点击添加证据,选择该证据所属人及填写证据名称,上传证件文件后,点击保存,若存在多个证据,可通过点击保存并继续添加,添加其他证据。添加证据后,上传法院要求上传材料后即可完成立案。上传其他材料后,点击提交按钮,即可完成网上立案。
四、我的案件
1、审判案件
点击我的案件,弹出对话框如图4.1。

点击“审判案件”,进入审判案件列表。

当事人(或代理人)在主页点击“我的案件”按钮,进入所承办案件列表页,在“我的案件”页面可进行案号、名称、原被告等字段的模糊搜索,并可进行未结和已结案件的分类查阅。通过点击屏幕右侧下拉按钮选择案件排序方式。
1.2掌上法庭消息页面
在我的案件页面点击具体案件可进入掌上法庭页面,如图4.2.1。
在此界面,可以发送文字、图片、语音进行案件沟通。

1.3当事人审判页面功能
点击掌上法庭页面右下角的加号,可进入当事人(或代理人)的功能页面。
如图4.3.1,为点击加号弹出选项页。

1.3.1案件详情
案件详情页面包括基本信息、案件主体等,默认展示基本信息。
如图所示,为案件基本信息页面。


如图4.1.3.3,点击提交申请,选择申请事项,进入申请页面。

如图4.1.3.4所示,以财产保全为例,在申请页面添加图片或者使用模板可生成申请。

如图4.1.3.5,如选择按模板生成申请书,则弹出财产保全申请模板页面,可根据模板填写并发送申请。

1.3.3提交证据
如图4.1.3.6,进入提交证据页面可以提交证据图片,点击页面上方蓝色的“证据目录”,可查看证据目录示例,点击继续添加可以填写更多的证据,证据添加完成后点击提交。

1.3.4质证
对于一方提交的证据,另一方当事人(或代理人)可提出质证意见,如图4.1.3.7。

点击“质证”按钮,弹出界面如图4.1.3.8。

如有异议,可以文字或图片形式发表意见。
图4.1.3.9
1.3.5联系各方
联系各方页面可向法官私信发送文字、图片、语音、视频等消息,并可以选择发送短信提醒。
如图4.1.3.10所示,为联系各方页面。

1.3.6发送位置
如图4.1.3.11,点击发送位置,当事人(或代理人)可以向所有案件参与人发送位置信息。

五、手机阅卷
如图5.1,当事人在主页点击手机阅卷按钮,显示阅卷列表,当事人可申请查看卷宗。

如图5.2,当事人点击申请阅卷按钮,进入阅卷信息查看。

如图5.3,当事人填写阅卷申请后,点击提交完成阅卷申请查看,申请通过后,可在列表中查看电子卷宗。

六、计算工具
如图6.1所示,点击计算工具,可计算案件相关费用。

七、法规查询
如图7.1,点击法规查询可直接进入元典智库进行法律法规查询。

八、法院导航
点击法院导航,进入后可查询所选法院及法庭的地址方位,进入地图后点击右下角绿色按钮可跳转至本机安装地图导航软件。
如图8.1所示,点击服务热线可以快速拨通电话。点击选择法院可以定位法院所属法庭。

如图8.2,为选择法院后弹出法院在地图上所在位置。可以使用手机预安装的导航软件进行导航。

九、消息
点击主页下方导航栏的“消息”按钮跳转到消息页面,如图9.1所示,该页面展示案件相关消息,通过点击具体案件,弹出该案件消息,点击消息即可跳转至掌上法庭进行查阅。

十、我的
点击主页下方导航栏“我的”按钮进入本人页面,如图10.1所示,可查看当前身份信息,并可通过右侧按钮切换至代理人身份,还可由此进入我的案件,查看我的文书。

1.审判案件
可查看未结和已结案件列表。

2.执行案件
可查看未结和已结案件列表,同审判案件图。
3.我的文书
点击我的文书按钮,进入我的文书页面,显示收到的某案件相关的电子文书,如图10.3。

4.信息更新
清理缓存,更新数据。
5.退出重启
退出微法院小程序。
黑龙江省高级人民法院
原标题:《移动微法院使用手册 [当事人适用]》